Skip to content

本文由 简悦 SimpRead 转码, 原文地址 mp.weixin.qq.com

来源:Aaaaaaaaaaayou

https://juejin.im/post/6863083643427979271

说明:本文结论均基于 React 16.13.1 得出,若有出入请参考对应版本源码

几个题目

我们先来看几个题目,如果你都能很确定的说出结果,那么这篇文章就不用看了。

点击 BUTTON 打印的结果是:

题目一:

export default class App extends React.Component {  innerClick = () => {    console.log('A: react inner click.')  }  outerClick = () => {    console.log('B: react outer click.')  }  componentDidMount() {    document.getElementById('outer').addEventListener('click', () => {      console.log('C: native outer click')    })    document.getElementById('inner').addEventListener('click', () => {      console.log('D: native inner click')    })  }  render() {    return (      <div id='outer' onClick={this.outerClick}>        <button id='inner' onClick={this.innerClick}>          BUTTON        </button>      </div>    )  }}

答案:D C A B

题目二:

export default class App extends React.Component {  innerClick = (e) => {    console.log('A: react inner click.')    e.stopPropagation()  }  outerClick = () => {    console.log('B: react outer click.')  }  componentDidMount() {    document.getElementById('outer').addEventListener('click', () => {      console.log('C: native outer click')    })    document.getElementById('inner').addEventListener('click', () => {      console.log('D: native inner click')    })  }  render() {    return (      <div id='outer' onClick={this.outerClick}>        <button id='inner' onClick={this.innerClick}>          BUTTON        </button>      </div>    )  }}

答案:D C A

题目三:

export default class extends React.Component {  constructor(props) {    super(props)    document.addEventListener('click', () => {      console.log('C: native document click')    })  }  innerClick = () => {    console.log('A: react inner click.')  }  outerClick = () => {    console.log('B: react outer click.')  }  render() {    return (      <div id='outer' onClick={this.outerClick}>        <button id='inner' onClick={this.innerClick}>          BUTTON        </button>      </div>    )  }}

答案:C A B

题目四:

export default class extends React.Component {  constructor(props) {    super(props)    document.addEventListener('click', () => {      console.log('C: native document click')    })  }  innerClick = (e) => {    console.log('A: react inner click.')    e.nativeEvent.stopImmediatePropagation()  }  outerClick = () => {    console.log('B: react outer click.')  }  componentDidMount() {    document.addEventListener('click', () => {      console.log('D: native document click')    })  }  render() {    return (      <div id='outer' onClick={this.outerClick}>        <button id='inner' onClick={this.innerClick}>          BUTTON        </button>      </div>    )  }}

答案:C A B

你全都答对了吗?

DOM 事件

首先,我们先简单地复习下 DOM 事件的相关知识点:

  1. 事件委托。React 利用了事件委托,将事件都绑定在 document 之上。

  2. DOM 事件模型。分成捕获、目标、冒泡阶段。

事件委托

如下所示,我们想监听 li 标签上的点击事件,但是我们不把事件绑定在 li 上,而是绑定在它的父元素上,通过 e.target 来获取当前点击的目标元素,这种做法就是事件委托。通过事件委托我们可以减少页面中的事件监听函数,提升性能。

<ul>  <li>1</li>  <li>2</li>  <li>3</li></ul><script>  const $ul = document.querySelector('ul')  $ul.addEventListener('click', (e) => {    console.log(e.target.innerText)  })</script>

DOM 事件模型

我们知道 DOM 事件分为三个阶段:捕获、目标、冒泡。我们通过几个例子来说明其工作流程:

例一:

<div id="id">  <button id="btn">Button</button></div><script>  const $div = document.querySelector('#id')  const $btn = document.querySelector('#btn')  document.addEventListener('click', () => {    console.log('document click')  })  $div.addEventListener('click', (e) => {    console.log('div click 1')  })  $div.addEventListener('click', (e) => {    console.log('div click 2')  })  $div.addEventListener('click', (e) => {    console.log('div click 3')  })  $btn.addEventListener('click', () => {    console.log('button click')  })</script>

我们知道, addEventListener 第三个参数是指定是否在捕获阶段触发事件相应函数,默认 false,所以上面的事件均在冒泡阶段触发。事件触发的顺序是从下至上,同一个元素上的事件按照绑定的顺序执行,如下图:

所以结果是:

button click
div click 1
div click 2
div click 3
document click

例二:

<div id="id">  <button id="btn">Button</button></div><script>  const $div = document.querySelector('#id')  const $btn = document.querySelector('#btn')  document.addEventListener('click', () => {    console.log('document click')  })  $div.addEventListener('click', (e) => {    console.log('div click 1')  })  $div.addEventListener('click', (e) => {    e.stopPropagation()    console.log('div click 2')  })  $div.addEventListener('click', (e) => {    console.log('div click 3')  })  $btn.addEventListener('click', () => {    console.log('button click')  })</script>

这里新加了一句 e.stopPropagation(),其作用是阻止事件扩散,所以 document 上的事件监听函数就不会执行了。

例三:

<div id="id">  <button id="btn">Button</button></div><script>  const $div = document.querySelector('#id')  const $btn = document.querySelector('#btn')  document.addEventListener('click', () => {    console.log('document click')  })  $div.addEventListener('click', (e) => {    console.log('div click 1')  })  $div.addEventListener(    'click',    (e) => {      console.log('div click 2')    },    true  )  $div.addEventListener(    'click',    (e) => {      console.log('div click 3')    },    true  )  $btn.addEventListener('click', () => {    console.log('button click')  })</script>

这里把 div 的两个事件监听函数绑定在捕获阶段。当事件触发的时候会先执行捕获阶段的监听函数,执行顺序是从上而下,相同元素上仍然按照绑定顺序执行。

所以结果是:

div click 2
div click 3
button click
div click 1
document click

例四:

<div id="id">  <button id="btn">Button</button></div><script>  const $div = document.querySelector('#id')  const $btn = document.querySelector('#btn')  document.addEventListener('click', () => {    console.log('document click')  })  $div.addEventListener('click', (e) => {    console.log('div click 1')  })  $div.addEventListener(    'click',    (e) => {      e.stopImmediatePropagation()      console.log('div click 2')    },    true  )  $div.addEventListener(    'click',    () => {      console.log('div click 3')    },    true  )  $btn.addEventListener('click', () => {    console.log('button click')  })</script>

这里新增了 e.stopImmediatePropagation(),该方法是加强版的 stopPropagation,不仅可以阻止向其他元素扩散,也可以在本元素内部阻止扩散。

React 事件系统

回顾了下 DOM 事件的知识点后我们进入正题,首先我们看 React 事件绑定是怎么做的。

React 事件绑定

首先,我们知道 React 利用了事件委托机制,将所有事件绑定到了 document 之上(17 版本有变动)。具体到代码,可以查看 react-reconciler/src/ReactFiberCompleteWork.old.js 文件:

...// 通过 FiberNode 创建真实 DOM// 这里已经执行过类组件的 constructor 方法,但是还没有执行 componentDidMountconst instance = createInstance(  type,  newProps,  rootContainerInstance,  currentHostContext,  workInProgress)...if (  // 该方法最终会进行事件绑定  finalizeInitialChildren(    instance,    type,    newProps,    rootContainerInstance,    currentHostContext  )) {  ...}

其中 finalizeInitialChildren 最终会调用 react-dom/src/events/EventListener.js 文件中的 addEventBubbleListener

export function addEventBubbleListener(  target: EventTarget,  eventType: string,  listener: Function): Function {  target.addEventListener(eventType, listener, false)  return listener}

注意, constructor 函数在事件绑定前就执行了,而 componentDidMount 则在事件绑定之后才执行。

事件触发

我们用下面的例子来体会事件触发的流程:

export default class App extends React.Component {  innerClick = () => {    console.log('A: react inner click.')  }  outerClick = () => {    console.log('B: react outer click.')  }  render() {    return (      <div id='outer' onClickCapture={this.outerClick}>        <button id='inner' onClick={this.innerClick}>          BUTTON        </button>      </div>    )  }}

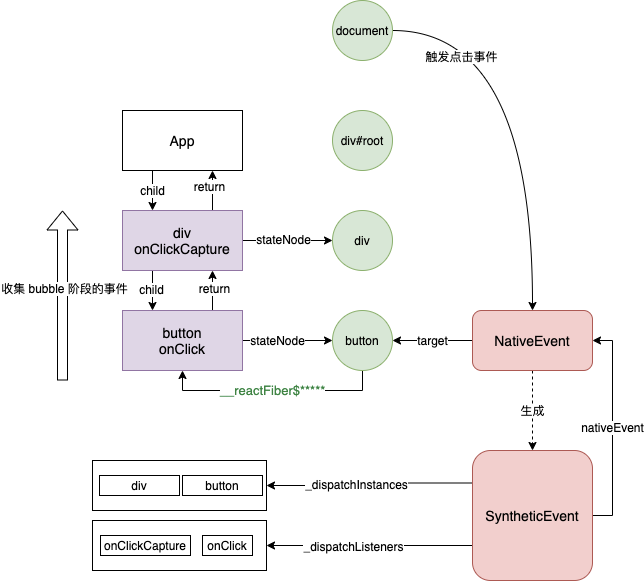
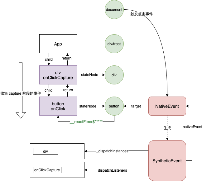
当事件在 document 上触发的时候,我们可以拿到原生事件对象 NativeEvent,通过 target 可以访问到当前点击的 DOM 元素 button,通过其属性 __reactFiber$*****(***** 表示随机数)可以获取 button 所对应的 FiberNode

同时,React 还会利用 NativeEvent 来生成 SyntheticEvent,其中 SyntheticEvent 有几个重要的属性值得关注下:

  1. nativeEvent,指向 NativeEvent

  2. _dispatchListeners,存储要执行的事件监听函数。

  3. _dispatchInstances,存储要执行的事件监听函数所属的 FiberNode 对象。

接下来就会分捕获和冒泡两个阶段来收集要执行的事件监听函数:

最后,按照顺序执行 _dispatchListeners 中的方法,并通过 _dispatchInstances 中的 FiberNode 来得到 currentTarget

export function executeDispatch(event, listener, inst) {  const type = event.type || 'unknown-event'  event.currentTarget = getNodeFromInstance(inst)  invokeGuardedCallbackAndCatchFirstError(type, listener, undefined, event)  event.currentTarget = null}/** * Standard/simple iteration through an event's collected dispatches. */export function executeDispatchesInOrder(event) {  const dispatchListeners = event._dispatchListeners  const dispatchInstances = event._dispatchInstances  if (__DEV__) {    validateEventDispatches(event)  }  if (Array.isArray(dispatchListeners)) {    for (let i = 0; i < dispatchListeners.length; i++) {      if (event.isPropagationStopped()) {        break      }      // Listeners and Instances are two parallel arrays that are always in sync.      executeDispatch(event, dispatchListeners[i], dispatchInstances[i])    }  } else if (dispatchListeners) {    executeDispatch(event, dispatchListeners, dispatchInstances)  }  event._dispatchListeners = null  event._dispatchInstances = null}

注意到 event.isPropagationStopped(),该方法是检查当前是否要阻止扩散,假设我们在某个事件监听函数中调用 e.stopPropagation(),则会执行下面的代码:

function functionThatReturnsTrue() {  return true;}...  stopPropagation: function() {    const event = this.nativeEvent;    if (!event) {      return;    }    if (event.stopPropagation) {      event.stopPropagation();    } else if (typeof event.cancelBubble !== 'unknown') {      // The ChangeEventPlugin registers a "propertychange" event for      // IE. This event does not support bubbling or cancelling, and      // any references to cancelBubble throw "Member not found".  A      // typeof check of "unknown" circumvents this issue (and is also      // IE specific).      event.cancelBubble = true;    }    this.isPropagationStopped = functionThatReturnsTrue;  }...

这样,_dispatchListeners 数组中后面的函数就都不会执行了,从而实现了阻止事件扩散的功能。

题目解答

最后,让我们来对文章开头的题目做一个解答。

题目一:

export default class App extends React.Component {  innerClick = () => {    console.log('A: react inner click.')  }  outerClick = (e) => {    console.log('B: react outer click.')  }  componentDidMount() {    document.getElementById('outer').addEventListener('click', () => {      console.log('C: native outer click')    })    document.getElementById('inner').addEventListener('click', () => {      console.log('D: native inner click')    })  }  render() {    return (      <div id='outer' onClick={this.outerClick}>        <button id='inner' onClick={this.innerClick}>          BUTTON        </button>      </div>    )  }}

事件模型可以简化为上图,其中 A B 在一个框中表示他们属于同一个事件监听函数中的不同子函数。根据事件冒泡机制,答案为:D C A B

题目二:

export default class App extends React.Component {  innerClick = () => {    console.log('A: react inner click.')    e.stopPropagation()  }  outerClick = (e) => {    console.log('B: react outer click.')  }  componentDidMount() {    document.getElementById('outer').addEventListener('click', () => {      console.log('C: native outer click')    })    document.getElementById('inner').addEventListener('click', () => {      console.log('D: native inner click')    })  }  render() {    return (      <div id='outer' onClick={this.outerClick}>        <button id='inner' onClick={this.innerClick}>          BUTTON        </button>      </div>    )  }}

调用了 stopPropagation,所以 B 不打印,答案为:D C A

题目三:

export default class extends React.Component {  constructor(props) {    super(props)    document.addEventListener('click', () => {      console.log('C: native document click')    })  }  innerClick = (e) => {    console.log('A: react inner click.')  }  outerClick = () => {    console.log('B: react outer click.')  }  render() {    return (      <div id='outer' onClick={this.outerClick}>        <button id='inner' onClick={this.innerClick}>          BUTTON        </button>      </div>    )  }}

constructor 函数先于 React 事件绑定,所以答案为:C A B

题目四:

export default class extends React.Component {  constructor(props) {    super(props)    document.addEventListener('click', () => {      console.log('C: native document click')    })  }  innerClick = (e) => {    console.log('A: react inner click.')    e.nativeEvent.stopImmediatePropagation()  }  outerClick = () => {    console.log('B: react outer click.')  }  componentDidMount() {    document.addEventListener('click', () => {      console.log('D: native document click')    })  }  render() {    return (      <div id='outer' onClick={this.outerClick}>        <button id='inner' onClick={this.innerClick}>          BUTTON        </button>      </div>    )  }}

调用原生事件上的 stopImmediatePropagation,会阻止事件在本元素中继续扩散,所以答案为:C A B

》》面试官都在用的题库,快来看看《《