Skip to content

本文由 简悦 SimpRead 转码, 原文地址 mp.weixin.qq.com

React 知命境第 41 篇,原创第 154 篇

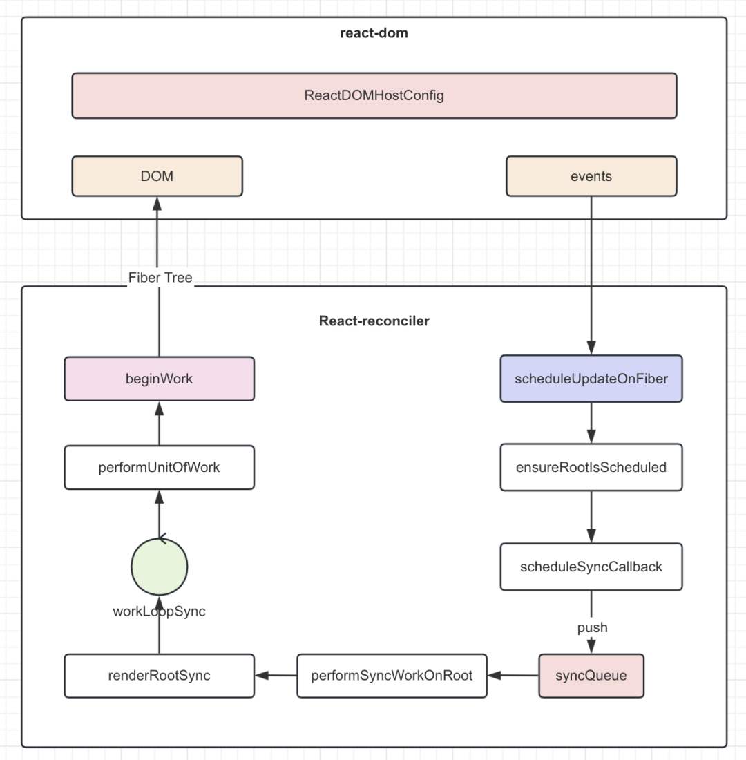
在 React 源码中,scheduleUpdateOnFiber 是所有任务的唯一入口方法。我们前面分析 useState 的实现原理章节中,我们可以清晰的知道,当我们调用 dispatchSetState 时,最终会调用该入口方法。

scheduleUpdateOnFiber 主要用于触发一个 Fiber 节点上的调度更新任务,该函数里主要有两个核心逻辑

// Mark that the root has a pending update.// 标记 root 上有一个更新任务markRootUpdated(root, lane, eventTime);ensureRootIsScheduled(root, eventTime);

markRootUpdated 的逻辑如下,简单了解一下即可。

export function markRootUpdated(  root: FiberRoot,  updateLane: Lane,  eventTime: number,) {  // 设置本次更新的优先级  root.pendingLanes |= updateLane;  // 重置 root 应用根节点的优先级  if (updateLane !== IdleLane) {      // 由 Suspence 而挂起的 update 对应的 lane 集合    root.suspendedLanes = NoLanes;     // 由请求成功,Suspence 取消挂起的 update 对应的 Lane 集合    root.pingedLanes = NoLanes;   }  const eventTimes = root.eventTimes;  const index = laneToIndex(updateLane);  eventTimes[index] = eventTime;}

ensureRootIsScheduled 的主要目的要确保 root 根节点被调度。在该逻辑中,会根据 root.pendingLanes 信息计算出本次更新的 Lanes: nextLanes

const nextLanes = getNextLanes(  root,  root === workInProgressRoot ? workInProgressRootRenderLanes : NoLanes,);

然后根据 nextLanes 计算出本批次集合中优先级最高的 Lane,作为本地任务的优先级。

// We use the highest priority lane to represent the priority of the callback.const newCallbackPriority = getHighestPriorityLane(nextLanes);

后续的逻辑就是取出当前已存在的调度优先级,与 newCallbackPriority 进行对比,根据对比结果来执行不同的更新方法。当该值等于 SyncLane 时,表示为同步更新。

同步优先级例如点击事件。

然后会判断是否支持微任务更新,如果不支持最后会执行 scheduleCallback

if (newCallbackPriority === SyncLane) {  if (supportsMicrotasks) {    // Flush the queue in a microtask.    if (__DEV__ && ReactCurrentActQueue.current !== null) {      // Inside `act`, use our internal `act` queue so that these get flushed      // at the end of the current scope even when using the sync version      // of `act`.      ReactCurrentActQueue.current.push(flushSyncCallbacks);    } else {      scheduleMicrotask(() => {        // In Safari, appending an iframe forces microtasks to run.        // https://github.com/facebook/react/issues/22459        // We don't support running callbacks in the middle of render        // or commit so we need to check against that.        if (          (executionContext & (RenderContext | CommitContext)) ===          NoContext        ) {          // Note that this would still prematurely flush the callbacks          // if this happens outside render or commit phase (e.g. in an event).          flushSyncCallbacks();        }      });    }  } else {    // Flush the queue in an Immediate task.    scheduleCallback(ImmediateSchedulerPriority, flushSyncCallbacks);  }}

scheduleSyncCallback 的逻辑,也就是同步任务的调度非常简单,就是将执行同步任务的回调添加到一个同步队列 syncQueue 中。

export function scheduleSyncCallback(callback: SchedulerCallback) {  // Push this callback into an internal queue. We'll flush these either in  // the next tick, or earlier if something calls `flushSyncCallbackQueue`.  if (syncQueue === null) {    syncQueue = [callback];  } else {    // Push onto existing queue. Don't need to schedule a callback because    // we already scheduled one when we created the queue.    syncQueue.push(callback);  }}

这里的 callback 是之前传入的 performSyncWorkOnRoot,这是用来执行同步更新任务的方法。他的逻辑主要包括

1、调用 renderRootSync,该方法会执行 workLoopSync,最后生成 Fiber true

2、将创建完成的 Fiber tree 挂载到 root 节点上

3、最后调用 commitRoot,进入 commit 阶段修改真实 DOM

function performSyncWorkOnRoot(root) {  ...  let exitStatus = renderRootSync(root, lanes);    ...  root.finishedWork = finishedWork;  root.finishedLanes = lanes;  commitRoot(    root,    workInProgressRootRecoverableErrors,    workInProgressTransitions,  );  ensureRootIsScheduled(root, now());  return null;}

workLoopSync 的逻辑也非常简单,如下

function workLoopSync() {  // Already timed out, so perform work without checking if we need to yield.  while (workInProgress !== null) {    performUnitOfWork(workInProgress);  }}

performUnitOfWork 中,会调用 beginWork 方法开始创建 Fiber 节点。

var next = beginWork(  current,   unitOfWork,   subtreeRenderLanes);

0

总结

同步更新的过程比较简单,从 scheduleUpdateOnFiberbeginWork 这中间的流程里,大多数逻辑都在进行各种不同情况的判断,因此源码看上去比较吃力,实际逻辑并不是很重要,简单了解即可,重要的是 beginWork 创建 Fiber 节点的方法,这跟我们之前文章里提到过的优化策略是一致的

「React 知命境」 是一本从知识体系顶层出发,理论结合实践,通俗易懂,覆盖面广的精品小册,点击下方标签可阅读其他文章。欢迎关注我的公众号,我会持续更新。购买 React 哲学,或者赞赏本文 30 元,可进入 React 付费讨论群,学习氛围良好,学习进度加倍。赞赏之后也能看到 React 哲学的全部内容