Skip to content

本文由 简悦 SimpRead 转码, 原文地址 mp.weixin.qq.com

一、写在前面

在 ICE、Rax 等项目研发中,我们或多或少都会接触到 build-scripts 的使用。build-scripts 是集团共建的统一构建脚手架解决方案,其除了提供基础的 start、build 和 test 命令外,还支持灵活的插件机制供开发者扩展构建配置。

本文尝试通过场景演进的方式,来由简至繁地讲解一下 build-scripts 的架构演进过程,注意下文描述的演进过程意在讲清 build-scripts 的设计原理及相关方法的作用,并不代表 build-scripts 实际设计时的演进过程,如果文中存在理解错误的地方,还望指正。

二、架构演进

0. 构建场景

我们先来构建这样一个业务场景:

假设我们团队内有一个前端项目 project-a,项目使用 webpack 来进行构建打包。

项目 project-a

project-a  |- /dist   |- main.js  |- /src    |- say.js    |- index.js  |- /scripts    |- build.js  |- package.json  |- package-lock.json

project-a/src/say.js

const sayFun = () => {  console.log('hello world!');};module.exports = sayFun;

project-a/src/index.js

const say = require('./say');say();

project-a/scripts/build.js

const path = require('path');const webpack = require('webpack');// 定义 webpack 配置const config = {  entry: './src/index',  output: {    filename: 'main.js',    path: path.resolve(__dirname, '../dist'),  },};// 实例化 webpackconst compiler = webpack(config);// 执行 webpack 编译compiler.run((err, stats) => {  compiler.close((closeErr) => {});});

project-a/package.json

{  "name": "project-a",  "version": "1.0.0",  "description": "",  "main": "dist/main.js",  "scripts": {    "build": "node scripts/build.js",    "test": "echo \"Error: no test specified\" && exit 1"  },  "keywords": [],  "author": "",  "license": "ISC",  "devDependencies": {    "webpack": "^5.74.0"  }}

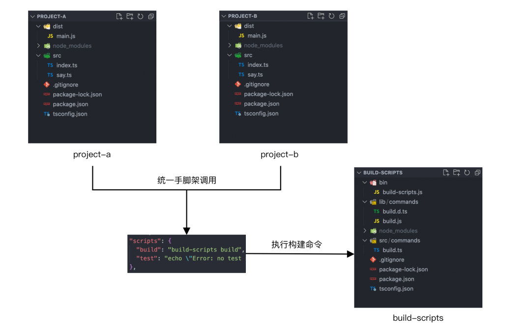
过段时间由于业务需求,我们新建了一个前端项目 project-b。由于项目类型相同, 项目 project-b 想要复用项目 project-a 的 webpack 构建配置, 此时应该怎么办呢?

图 1.png

1. 拷贝配置

为了项目快速上线,我们可以先直接从项目 project-a 拷贝一份 webpack 构建配置到项目 project-b ,再配置一下 package.json 中的 build 命令,项目 project-b 即可 “完美复用”。

图 2.png

项目 project-b

project-b    |- /dist+     |- main.js    |- /src      |- say.js      |- index.js+   |- /scripts+     |- build.js    |- package.json    |- package-lock.json

project-b/package.json

{    "name": "project-b",    "version": "1.0.0",    "description": "",    "main": "dist/main.js",    "scripts": {+     "build": "node scripts/build.js",      "test": "echo \"Error: no test specified\" && exit 1"    },    "keywords": [],    "author": "",    "license": "ISC",+   "devDependencies": {+     "webpack": "^5.74.0"+   }  }

2. 封装 npm 包

下面我们的场景先来演进一下:

项目 project-b 上线一段时间后,团队内推行项目 TS 化,我们首先对项目 project-a 进行了如下改造:

项目 project-a

project-a    |- /dist     |- main.js    |- /src-     |- say.js-     |- index.js+     |- say.ts+     |- index.ts    |- /scripts      |- build.js+   |- tsconfig.json    |- package.json    |- package-lock.json

project-a/scripts/build.js

const path = require('path');  const webpack = require('webpack');  // 定义 webpack 配置  const config = {    entry: './src/index',+   module: {+     rules: [+       {+         test: /\.ts?$/,+         use: 'ts-loader',+         exclude: /node_modules/,+       },+     ],+   },+   resolve: {+     extensions: ['.ts', '.js'],+   },    ...  };  ...  // 执行 webpack 编译  compiler.run((err, stats) => {    compiler.close((closeErr) => {});  });

project-a/package.json

{    "name": "project-a",     ...    "devDependencies": {+     "ts-loader": "^9.3.1",+     "typescript": "^4.8.2",+     "@types/node": "^18.7.14",      "webpack": "^5.74.0"    }  }

由于项目 project-b 也需要完成 TS 化,所以我们不得不按照项目 project-a 的修改,在项目 project-b 里也重复修改一次。此时通过拷贝在项目间复用配置的问题就暴露出来了:构建配置更新时,项目间需要同步手动修改,配置维护成本较高,且存在修改不一致的风险。

一般来说,拷贝只能临时解决问题,并不是一个长期的解决方案。如果构建配置需要在多个项目间复用,我们可以考虑将其封装为一个 npm 包来独立维护。下面我们新建一个 npm 包 build-scripts 来做这件事:

npm 包 build-scripts

build-scripts  |- /bin   |- build-scripts.js  |- /lib (ts 构建目录,文件同 src)  |- /src   |- /commands     |- build.ts  |- tsconfig.json  |- package.json  |- package-lock.json

build-scripts/bin/build-scripts.js

#!/usr/bin/env nodeconst program = require('commander');const build = require('../lib/commands/build');(async () => {  // build 命令注册  program.command('build').description('build project').action(build);  // 判断是否有存在运行的命令,如果有则退出已执行命令  const proc = program.runningCommand;  if (proc) {    proc.on('close', process.exit.bind(process));    proc.on('error', () => {      process.exit(1);    });  }  // 命令行参数解析  program.parse(process.argv);  // 如果无子命令,展示 help 信息  const subCmd = program.args[0];  if (!subCmd) {    program.help();  }})();

build-scripts/src/commands/build.ts

import * as path from 'path';import * as webpack from 'webpack';export = async () => {  const rootDir = process.cwd();  // 定义 webpack 配置  const config = {    entry: path.resolve(rootDir, './src/index'),    module: {      rules: [        {          test: /\.ts?$/,          use: require.resolve('ts-loader'),          exclude: /node_modules/,        },      ],    },    resolve: {      extensions: ['.ts', '.js'],    },    output: {      filename: 'main.js',      path: path.resolve(rootDir, './dist'),    },  };  // 实例化 webpack  const compiler = webpack(config);  // 执行 webpack 编译  compiler.run((err, stats) => {    compiler.close((closeErr) => {});  });};

build-scripts/package.json

{  "name": "build-scripts",  "version": "1.0.0",  "description": "",  "bin": {    "build-scripts": "bin/build-scripts.js"  },  "scripts": {    "build": "tsc",    "start": "tsc -w",    "test": "echo \"Error: no test specified\" && exit 1"  },  "keywords": [],  "author": "",  "license": "ISC",  "dependencies": {    "commander": "^9.4.0",    "ts-loader": "^9.3.1",    "webpack": "^5.74.0"  },  "devDependencies": {    "@types/webpack": "^5.28.0",    "typescript": "^4.8.2"  }}

我们将项目的构建配置抽离到 npm 包 build-scripts 里进行统一维护,同时以脚手架的方式来提供项目调用,降低项目的接入成本。项目 project-a 和项目 project-b 只需做如下改造:

项目 project-a

project-a    |- /dist     |- main.js    |- /src      |- say.ts      |- index.ts-   |- /scripts-     |- build.js    |- tsconfig.json    |- package.json    |- package-lock.json

project-a/package.json

{    "name": "project-a",     ...    "scripts": {-     "build": "node scripts/build.js",+     "build": "build-scripts build",      "test": "echo \"Error: no test specified\" && exit 1"    },     ...    "devDependencies": {-     "ts-loader": "^9.3.1",+     "build-scripts": "^1.0.0",      "typescript": "^4.8.2",      "@types/node": "^18.7.14",-     "webpack": "^5.74.0"    }  }

项目 project-b 改造同项目 project-a

改造完成后,项目 project-a 和项目 project-b 不再需要在项目里独立维护构建配置,而是通过统一脚手架的方式调用 build-scripts 的 build 命令进行构建打包。后续构建配置更新时,各个项目也只需要升级 npm 包 build-scripts 版本即可,避免了之前手动拷贝带来的修改维护问题。

图 3.png

3. 添加用户配置

下面我们的场景再来演进一下:

由于业务需求,我们又新建了一个前端项目 project-c。项目 project-c 想要接入 build-scripts 进行构建打包,但它的打包入口并不是默认的 src/index,构建目录也不是 /dist,此时应该怎么办呢?

一般来说,不同项目对构建配置都会有一定的自定义需求,所以我们需要将一些常用的配置开放给项目进行设置,例如 entry、outputDir 等。基于这个目的,我们下面来对 build-scripts 进行一下改造:

我们首先来为项目 project-c 新增一个用户配置文件 build.json。

项目 project-c

project-c    |- /build     |- main.js    |- /src      |- say.ts      |- index1.ts+   |- build.json    |- tsconfig.json    |- package.json    |- package-lock.json

project-c/build.json

{  "entry": "./src/index1",  "outputDir": "./build"}

然后我们来对 build-scritps 里的执行逻辑进行一下改造,让 build-scripts 在执行构建命令时,先读取当前项目下的用户配置 build.json,然后使用用户配置来覆盖默认的构建配置。

build-scripts/src/commands/build.ts

import * as path from 'path';  import * as webpack from 'webpack';  export = async () => {    const rootDir = process.cwd();+   // 获取用户配置+   let userConfig: { [name: string]: any } = {};+   try {+     userConfig = require(path.resolve(rootDir, './build.json'));+   } catch (error) {+     console.log('Config error: build.json is not exist.');+     return;+   }+   // 用户配置非空及合法性校验+   if (!userConfig.entry) {+     console.log('Config error: userConfig.entry is not exist.');+     return;+   }+   if (typeof userConfig.entry !== 'string') {+     console.log('Config error: userConfig.entry is not valid.');+     return;+   }+   if (!userConfig.outputDir) {+     console.log('Config error: userConfig.outputDir is not exist.');+     return;+   }+   if (typeof userConfig.outputDir !== 'string') {+     console.log('Config error: userConfig.outputDir is not valid.');+     return;+   }    // 定义 webpack 配置    const config = {-     entry: path.resolve(rootDir, './src/index'),+     entry: path.resolve(rootDir, userConfig.entry),      ...      output: {        filename: 'main.js',-       path: path.resolve(rootDir, './dist'),+       path: path.resolve(rootDir, userConfig.outputDir),      },    };    ...  };

通过上面的改造,我们就可以基本实现项目 project-c 对于构建配置的自定义需求。

但仔细观察后,我们可以发现上面的改造方式存在一些问题:

  1. 单个配置的判空、合法性校验及默认配置覆盖逻辑在代码中是分散的,后期配置增加不易管理。

  2. 单个配置的覆盖逻辑是和默认配置耦合在一起的,且单个配置判空失败后没有默认值兜底,不利于默认配置的独立维护。

基于以上问题,我们再来对 build-scripts 进行一下改造:

npm 包 build-scripts

build-scripts    |- /bin     |- build-scripts.js    |- /lib (ts 构建目录,文件同 src)    |- /src      |- /commands       |- build.ts+     |- /configs+      |- build.ts+     |- /core+       |- ConfigManager.ts    |- tsconfig.json    |- package.json    |- package-lock.json

我们首先将默认的构建配置抽离到一个独立的文件 configs/build.ts进行维护。

build-scripts/src/configs/build.ts

const path = require('path');const rootDir = process.cwd();const buildConfig = {  entry: path.resolve(rootDir, './src/index'),  module: {    rules: [      {        test: /\.ts?$/,        use: require.resolve('ts-loader'),        exclude: /node_modules/,      },    ],  },  resolve: {    extensions: ['.ts', '.js'],  },  output: {    filename: 'main.js',    path: path.resolve(rootDir, './dist'),  },};export default buildConfig;

然后我们新增一个 ConfigManager 类来进行构建配置的管理,负责用户配置和默认构建配置的合并。

build-scripts/src/core/ConfigManager.ts

import _ = require('lodash');import path = require('path');import assert = require('assert');// 配置类型定义interface IConfig {  [key: string]: any;}// 用户配置注册信息类型定义interface IUserConfigRegistration {  [key: string]: IUserConfigArgs;}interface IUserConfigArgs {  name: string;  defaultValue?: any;  validation?: (value: any) => Promise<boolean>;  configWebpack?: (defaultConfig: IConfig, value: any) => void;}class ConfigManager {  // webpack 配置  public config: IConfig;  // 用户配置  public userConfig: IConfig;  // 用户配置注册信息  private userConfigRegistration: IUserConfigRegistration;  constructor(config: IConfig) {    this.config = config;    this.userConfig = {};    this.userConfigRegistration = {};  }  /**   * 注册用户配置   *   * @param {IUserConfigArgs[]} configs   * @memberof ConfigManager   */  public registerUserConfig = (configs: IUserConfigArgs[]) => {    configs.forEach((conf) => {      const configName = conf.name;      // 判断配置属性是否已注册      if (this.userConfigRegistration[configName]) {        throw new Error(          `[Config File]: ${configName} already registered in userConfigRegistration.`        );      }      // 添加配置的注册信息      this.userConfigRegistration[configName] = conf;      // 如果当前项目的用户配置中不存在该配置值,则使用该配置注册时的默认值      if (        _.isUndefined(this.userConfig[configName]) &&        Object.prototype.hasOwnProperty.call(conf, 'defaultValue')      ) {        this.userConfig[configName] = conf.defaultValue;      }    });  }  /**   * 获取用户配置   *   * @private   * @return {*}   * @memberof ConfigManager   */  private getUserConfig = () => {    const rootDir = process.cwd();    try {      this.userConfig = require(path.resolve(rootDir, './build.json'));    } catch (error) {      console.log('Config error: build.json is not exist.');      return;    }  }  /**   * 执行注册用户配置   *   * @param {*} configs   * @memberof ConfigManager   */  private runUserConfig = async () => {    for (const configInfoKey in this.userConfig) {      const configInfo = this.userConfigRegistration[configInfoKey];      // 配置属性未注册      if (!configInfo) {        throw new Error(          `[Config File]: Config key '${configInfoKey}' is not supported.`        );      }      const { name, validation } = configInfo;      const configValue = this.userConfig[name];      // 配置值校验      if (validation) {        const validationResult = await validation(configValue);        assert(          validationResult,          `${name} did not pass validation, result: ${validationResult}`        );      }      // 配置值更新到默认 webpack 配置      if (configInfo.configWebpack) {        await configInfo.configWebpack(this.config, configValue);      }    }  }  /**   * webpack 配置初始化   */  public setup = async () => {    // 获取用户配置    this.getUserConfig();    // 用户配置校验及合并    await this.runUserConfig();  }}export default ConfigManager;

然后修改 build 命令执行逻辑,通过初始化 ConfigManager 实例对构建配置进行管理。

build-scripts/src/commands/build.ts

import * as path from 'path';  import * as webpack from 'webpack';+ import defaultConfig from '../configs/build';+ import ConfigManager from '../core/ConfigManager';  export = async () => {    const rootDir = process.cwd();-   // 获取用户配置-   let userConfig: { [name: string]: any } = {};-   try {-     userConfig = require(path.resolve(rootDir, './build.json'));-   } catch (error) {-     console.log('Config error: build.json is not exist.');-     return;-   }-   // 用户配置非空及合法性校验-   if (!userConfig.entry) {-     console.log('Config error: userConfig.entry is not exist.');-     return;-   }-   if (typeof userConfig.entry !== 'string') {-     console.log('Config error: userConfig.entry is not valid.');-     return;-   }-   if (!userConfig.outputDir) {-     console.log('Config error: userConfig.outputDir is not exist.');-     return;-   }-   if (typeof userConfig.outputDir !== 'string') {-     console.log('Config error: userConfig.outputDir is not valid.');-     return;-   }-   // 定义 webpack 配置-   const config = {-     entry: path.resolve(rootDir, userConfig.entry),-     module: {-       rules: [-         {-           test: /\.ts?$/,-           use: require.resolve('ts-loader'),-           exclude: /node_modules/,-         },-       ],-     },-     resolve: {-       extensions: ['.ts', '.js'],-     },-     output: {-       filename: 'main.js',-       path: path.resolve(rootDir, userConfig.outputDir),-     },-   };+   // 初始化配置管理类+   const manager = new ConfigManager(defaultConfig);++   // 注册用户配置+   manager.registerUserConfig([+     {+       // entry 配置+       name: 'entry',+       // 配置值校验+       validation: async (value) => {+         return typeof value === 'string';+       },+       // 配置值合并+       configWebpack: async (defaultConfig, value) => {+         defaultConfig.entry = path.resolve(rootDir, value);+       },+     },+     {+       // outputDir 配置+       name: 'outputDir',+       // 配置值校验+       validation: async (value) => {+         return typeof value === 'string';+       },+       // 配置值合并+       configWebpack: async (defaultConfig, value) => {+         defaultConfig.output.path = path.resolve(rootDir, value);+       },+     },+   ]);++   // webpack 配置初始化+   await manager.setup();    // 实例化 webpack-   const compiler = webpack(config);+   const compiler = webpack(manager.config);    // 执行 webpack 编译    compiler.run((err, stats) => {      compiler.close((closeErr) => {});    });  };

通过上面的改造,我们将用户配置的覆盖逻辑和默认构建配置进行了解耦,同时通过 ConfigManager 类的 registerUserConfig 方法将用户配置的校验、覆盖等逻辑等聚合在一起进行管理。

改造完成后,整体的执行流程如下:

图 4.png

4. 添加插件机制

下面我们的场景再来演进一下:

由于业务需求,项目 project-c 需要处理 xml 文件, 所以项目的构建配置中需要增加 xml 文件的处理 loader,但是 build-scripts 并不支持 config.module.rules 的扩展,此时应该怎么办呢?

我们之前新增的用户配置方案只适用于一些简单的配置覆盖,如果项目涉及到复杂的构建配置自定义操作,就无能为力了。

社区中一般的做法是将构建配置 eject 到项目中,由用户自行修改,比如 react-scripts 。但是 eject 操作是不可逆的,如果后续构建配置有更新,项目就无法直接通过升级 npm 包的方式完成更新,同时单个项目对于构建配置的扩展也无法在多个项目间复用

理想的方式是设计一种插件机制,能够让用户可插拔式地对构建配置进行扩展,同时这些插件也可以在项目间复用。基于这个目的,我们来对 build-scripts 进行一下改造:

用户配置 build.json 中新增 plugins 字段,用于配置自定义插件列表。

project-c/build.json

{    "entry": "./src/index1",    "outputDir": "./build",+   "plugins": ["build-plugin-xml"]  }

然后我们再来改造一下 ConfigManager 里的执行逻辑,让 ConfigManager 在执行完用户配置和默认配置的合并后,去依次执行项目 build.json 中定义的插件列表,并将合并后的配置以参数的形式传入插件

build-scripts/core/ConfigManager.ts

import _ = require('lodash');  import path = require('path');  import assert = require('assert');  ...  class ConfigManager {    // webpack 配置    public config: IConfig;    ...    /**     * 执行注册用户配置     *     * @param {*} configs     * @memberof ConfigManager     */    private runUserConfig = async () => {      for (const configInfoKey in this.userConfig) {+       if (configInfoKey === 'plugins') return;        const configInfo = this.userConfigRegistration[configInfoKey];        ...      }    }+   /**+    * 执行插件+    *+    * @private+    * @memberof ConfigManager+    */+   private runPlugins = async () => {+     for (const plugin of this.userConfig.plugins) {+       const pluginPath = require.resolve(plugin, { paths: [process.cwd()] });+       const pluginFn = require(pluginPath);+       await pluginFn(this.config);+     }+   }    /**     * webpack 配置初始化     */    public setup = async () => {      // 获取用户配置      this.getUserConfig();      // 用户配置校验及合并      await this.runUserConfig();+     // 执行插件+     await this.runPlugins();    }  }  export default ConfigManager;

通过插件执行时传入的构建配置,我们就可以直接在插件内部完成构建配置对于 xml-loader 的扩展。

build-plugin-xml/index.js

module.exports = async (webpackConfig) => {  // 空值属性判断  if (!webpackConfig.module) webpackConfig.module = {};  if (!webpackConfig.module.rules) webpackConfig.module.rules = [];  // 添加 xml-loader  webpackConfig.module.rules.push({    test: /\.xml$/i,    use: require.resolve('xml-loader'),  });};

基于以上的插件机制,项目可以对构建配置实现任意的自定义扩展,同时插件还可以 npm 包的形式在多个项目间复用

改造完成后,整体的执行流程如下:

图 5.png

5. 引入 webpack-chain

下面我们的场景再来演进一下:

由于构建性能问题(仅为场景假设),插件 build-plugin-xml 需要将 xml-loader 的匹配规则调整到 ts-loader 的匹配规则之前,所以我们对插件 build-plugin-xml 进行了如下改造:

module.exports = async (webpackConfig) => {  // 空值属性判断  if (!webpackConfig.module) webpackConfig.module = {};  if (!webpackConfig.module.rules) webpackConfig.module.rules = [];  // 定义 xml-loader 规则  const xmlRule = {    test: /\.xml$/i,    use: require.resolve('xml-loader'),  };  // 找到 ts-loader 规则位置  const tsIndex = webpackConfig.module.rules.findIndex(    (rule) => String(rule.test) === '/\\.ts?$/'  );  // 添加 xml-loader 规则  if (tsIndex > -1) {    webpackConfig.module.rules.splice(tsIndex - 1, 0, xmlRule);  } else {    webpackConfig.module.rules.push(xmlRule);  }};

改造完成后,插件 build-plugin-xml 针对 xml-loader 的扩展一共做了四件事:

  1. 对 webapck 进行空值属性判断和补齐。

  2. 定义 xml-loader 规则。

  3. 找到 ts-loader 规则的位置。

  4. 将 xml-loader 规则插入到 ts-loader 规则前。

观察上面的改造我们可以发现,虽然我们的构建配置并不复杂,但针对于它的修改和扩展还是比较繁琐的。这主要是由于 webpack 构建配置是以一个 JavaScript 对象的形式来进行维护的,一般项目中的配置对象往往很大,且内部属性间存在层层嵌套,针对配置对象的修改和扩展会涉及到各种判空、遍历、分支处理等操作,所以逻辑会显得比较复杂。

为了解决插件中构建配置修改和扩展逻辑复杂的问题,我们可以在项目中来引入 webpack-chain :

webpack-chain 是一种 webpack 的流式配置方案,通过链式调用的方式来操作配置对象。其核心是 ChainedMap 和 ChainedSet 两个对象类型,借助 ChainedMap 和 ChainedSet 提供的操作方法,我们能够很方便地对配置对象进行修改和扩展,可以避免之前手动操作 JavaScript 对象时带来的繁琐。这里不做过多介绍,感兴趣的同学可以查看官方文档 [1]。

我们先来将默认的构建配置修改为 webpack-chain 的方式。

build-scripts/src/configs/build.ts

+ import * as Config from 'webpack-chain';  const path = require('path');  const rootDir = process.cwd();- const buildConfig = {-   entry: path.resolve(rootDir, './src/index'),-   module: {-     rules: [-       {-         test: /\.ts?$/,-         use: require.resolve('ts-loader'),-         exclude: /node_modules/,-       },-     ],-   },-   resolve: {-     extensions: ['.ts', '.js'],-   },-   output: {-     filename: 'main.js',-     path: path.resolve(rootDir, './dist'),-   },- };+ const buildConfig = new Config();++ buildConfig.entry('index').add('./src/index');++ buildConfig.module+   .rule('ts')+   .test(/\.ts?$/)+   .use('ts-loader')+   .loader(require.resolve('ts-loader'));++ buildConfig.resolve.extensions.add('.ts').add('.js');++ buildConfig.output.filename('main.js');+ buildConfig.output.path(path.resolve(rootDir, './dist'));  export default buildConfig;

然后我们将 ConfigManager 中涉及到构建配置的地方也切换为 webpack-chain 的方式。

src/core/ConfigManager.ts

import _ = require('lodash');  import path = require('path');  import assert = require('assert');+ import WebpackChain = require('webpack-chain');  ...  interface IUserConfigArgs {    name: string;    defaultValue?: any;    validation?: (value: any) => Promise<boolean>;-   configWebpack?: (defaultConfig: IConfig, value: any) => void;+   configWebpack?: (defaultConfig: WebpackChain, value: any) => void;  }  class ConfigManager {    // webpack 配置-   public config: IConfig;+   public config: WebpackChain;    // 用户配置    public userConfig: IConfig;    // 用户配置注册信息    private userConfigRegistration: IUserConfigRegistration;-   constructor(config: IConfig) {+   constructor(config: WebpackChain) {      this.config = config;      this.userConfig = {};      this.userConfigRegistration = {};    }    ...  }  export default ConfigManager;

同时用户配置中涉及到构建配置的地方也切换为 webpack-chain 的方式。

src/commands/build.ts

...  export = async () => {    ...    // 注册用户配置    manager.registerUserConfig([      {        ...        // 配置值合并        configWebpack: async (defaultConfig, value) => {-         defaultConfig.entry = path.resolve(rootDir, value);+         defaultConfig.entry('index').clear().add(path.resolve(rootDir, value));        },      },      {        ...        // 配置值合并        configWebpack: async (defaultConfig, value) => {-         defaultConfig.output.path = path.resolve(rootDir, value);+         defaultConfig.output.path(path.resolve(rootDir, value));        },      },    ]);    // webpack 配置初始化    await manager.setup();    // 实例化 webpack-   const compiler = webpack(manager.config);+   const compiler = webpack(manager.config.toConfig());    ...  };

借助 webpack-chain ,插件 build-plugin-xml 针对 xml-loader 的扩展逻辑可以简化为:

module.exports = async (webpackConfig) => {-   // 空值属性判断-   if (!webpackConfig.module) webpackConfig.module = {};-   if (!webpackConfig.module.rules) webpackConfig.module.rules = [];--   // 定义 xml 规则-   const xmlRule = {-     test: /\.xml$/i,-     use: require.resolve('xml-loader'),-   };--   // 找到 ts 规则位置-   const tsIndex = webpackConfig.module.rules.findIndex(-     (rule) => String(rule.test) === '/\\.ts?$/'-   );--   // 添加 xml 规则-   if (tsIndex > -1) {-     webpackConfig.module.rules.splice(tsIndex - 1, 0, xmlRule);-   } else {-     webpackConfig.module.rules.push(xmlRule);-   }+   webpackConfig.module+     .rule('xml')+     .before('ts')+     .test(/\.xml$/i)+     .use('xml-loader')+     .loader(require.resolve('xml-loader'));  };

相对之前复杂的空值判断和对象遍历逻辑,webpack-chain 极大地简化了插件内部对于配置对象的修改和扩展操作,无论是代码质量,还是开发体验,相对于之前来说都有不小的提升。

6. 插件化默认构建配置

下面我们的场景再来演进一下:

假设现在接入 build-scripts 的项目都是 react 项目, 由于业务方向的调整,后续团队的技术栈会切换到 rax,新增的 rax 项目想继续使用 build-scripts 进行项目间构建配置的复用,此时应该怎么办呢?

由于 build-scripts 里默认的构建配置是基于 react 的,所以 rax 项目是没办法直接基于插件进行扩展的,难道需要基于 rax 构建配置再新建一个 build-scritps 项目吗?这样显然是没办法做到核心逻辑复用的。我们来换个思路想想,既然插件可以修改构建配置,那么能不能将构建配置的初始化也放在插件里?这样就能够实现构建配置和 build-scripts 的解耦,任意类型的项目都能够基于 build-scripts 来进行构建配置的管理和扩展。

基于这个目的,我们下面来对 build-scripts 进行一下改造:

我们首先对 ConfigManager 里的逻辑进行一下调整,新增 setConfig 方法提供给插件进行构建配置的初始化,由于插件还承担修改和扩展构建配置的职责,而这部分逻辑的调用是在初始配置和用户配置合并后的,所以我们通过 onGetWebpackConfig 方法注册回调函数的方式来执行这部分逻辑。

src/core/ConfigManager.ts

import _ = require('lodash');  import path = require('path');  import assert = require('assert');  import WebpackChain = require('webpack-chain');  ...+ // webpack 配置修改函数类型定义+ type IModifyConfigFn = (defaultConfig: WebpackChain) => void;  class ConfigManager {    // webpack 配置    public config: WebpackChain;    // 用户配置    public userConfig: IConfig;    // 用户配置注册信息    private userConfigRegistration: IUserConfigRegistration;+   // 已注册的 webpack 配置修改函数+   private modifyConfigFns: IModifyConfigFn[];-   constructor(config: WebpackChain) {-     this.config = config;+   constructor() {      this.userConfig = {};      this.userConfigRegistration = {};+     this.modifyConfigFns = [];    }+   /**+    * 设置 webpack 配置+    *+    * @param {WebpackChain} config+    * @memberof ConfigManager+    */+   public setConfig = (config: WebpackChain) => {+     this.config = config;+   };+   /**+    * 注册 webpack 配置修改函数+    *+    * @param {(defaultConfig: WebpackChain) => void} fn+    * @memberof ConfigManager+    */+   public onGetWebpackConfig = (fn: (defaultConfig: WebpackChain) => void) => {+     this.modifyConfigFns.push(fn);+   };    /**     * 注册用户配置     *     * @param {IUserConfigArgs[]} configs     * @memberof ConfigManager     */    public registerUserConfig = (configs: IUserConfigArgs[]) => {       ...    };    /**     * 获取用户配置     *     * @private     * @return {*}     * @memberof ConfigManager     */    private getUserConfig = () => {       ...    };    /**     * 执行注册用户配置     *     * @param {*} configs     * @memberof ConfigManager     */    private runUserConfig = async () => {      ...    };    /**     * 执行插件     *     * @private     * @memberof ConfigManager     */    private runPlugins = async () => {      for (const plugin of this.userConfig.plugins) {        const pluginPath = require.resolve(plugin, { paths: [process.cwd()] });        const pluginFn = require(pluginPath);-       await pluginFn(this.config);+       await pluginFn({+         setConfig: this.setConfig,+         registerUserConfig: this.registerUserConfig,+         onGetWebpackConfig: this.onGetWebpackConfig,+       });      }    };+   /**+    * 执行 webpack 配置修改函数+    *+    * @private+    * @memberof ConfigManager+    */+   private runWebpackModifyFns = async () => {+     this.modifyConfigFns.forEach((fn) => fn(this.config));+   };    /**     * webpack 配置初始化     */    public setup = async () => {      // 获取用户配置      this.getUserConfig();+     // 执行插件+     await this.runPlugins();      // 用户配置校验及合并      await this.runUserConfig();-     // 执行插件-     await this.runPlugins();+     // 执行 webpack 配置修改函数+     await this.runWebpackModifyFns();    };  }  export default ConfigManager;

然后我们将 build-scripts 里默认配置相关的逻辑给抽离出来。

npm 包 build-scripts

build-scripts    |- /bin     |- build-scripts.js    |- /lib (ts 构建目录,文件同 src)    |- /src      |- /commands       |- build.ts-     |- /configs-      |- build.ts      |- /core       |- ConfigManager.ts    |- tsconfig.json    |- package.json    |- package-lock.json

由于用户配置一般是跟默认构建配置走的,所以我们也抽离出来。

src/commands/build.ts

- import * as path from 'path';  import * as webpack from 'webpack';- import defaultConfig from '../configs/build';  import ConfigManager from '../core/ConfigManager';  export = async () => {-   const rootDir = process.cwd();    // 初始化配置管理类-   const manager = new ConfigManager(defaultConfig);+   const manager = new ConfigManager();-   // 注册用户配置-   manager.registerUserConfig([-     {-       // entry 配置-       name: 'entry',-       // 配置值校验-       validation: async (value) => {-         return typeof value === 'string';-       },-       // 配置值合并-       configWebpack: async (defaultConfig, value) => {-         defaultConfig.entry('index').clear().add(path.resolve(rootDir, value));-       },-     },-     {-       // outputDir 配置-       name: 'outputDir',-       // 配置值校验-       validation: async (value) => {-         return typeof value === 'string';-       },-       // 配置值合并-       configWebpack: async (defaultConfig, value) => {-         defaultConfig.output.path(path.resolve(rootDir, value));-       },-     },-   ]);    // webpack 配置初始化    await manager.setup();    // 实例化 webpack    const compiler = webpack(manager.config.toConfig());    // 执行 webpack 编译    compiler.run((err, stats) => {      compiler.close((closeErr) => {});    });  };

我们将抽离的默认构建配置的相关逻辑,封装到插件 build-plugin-base 里。

build-plugin-base/index.js

const Config = require('webpack-chain');const path = require('path');const rootDir = process.cwd();module.exports = async ({ setConfig, registerUserConfig }) => {  /**   * 设置默认配置   */  const buildConfig = new Config();  buildConfig.entry('index').add('./src/index');  buildConfig.module    .rule('ts')    .test(/\.ts?$/)    .use('ts-loader')    .loader(require.resolve('ts-loader'));  buildConfig.resolve.extensions.add('.ts').add('.js');  buildConfig.output.filename('main.js');  buildConfig.output.path(path.resolve(rootDir, './dist'));  setConfig(buildConfig);  /**   * 注册用户配置   */  registerUserConfig([    {      // entry 配置      name: 'entry',      // 配置值校验      validation: async (value) => {        return typeof value === 'string';      },      // 配置值合并      configWebpack: async (defaultConfig, value) => {        defaultConfig.entry('index').clear().add(path.resolve(rootDir, value));      },    },    {      // outputDir 配置      name: 'outputDir',      // 配置值校验      validation: async (value) => {        return typeof value === 'string';      },      // 配置值合并      configWebpack: async (defaultConfig, value) => {        defaultConfig.output.path(path.resolve(rootDir, value));      },    },  ]);};

同时我们还需要调整一下 build-plugin-xml 里的逻辑,将构建配置扩展的逻辑通过 onGetWebpackConfig 方法改为回调函数的方式调用。

build-plugin-xml/index.js

- module.exports = async (webpackConfig) => {+ module.exports = async ({ onGetWebpackConfig }) => {+   onGetWebpackConfig((webpackConfig) => {      webpackConfig.module        .rule('xml')        .test(/\.xml$/i)        .use('xml-loader')        .loader(require.resolve('xml-loader'));+   });  };

通过以上的改造,我们实现了默认构建配置和 build-scripts 的解耦,理论上任意类型的项目均可基于 build-scripts 来实现构建配置的项目间复用及扩展。

改造完成后,整体的执行流程如下:

图 6.png

7. 添加多任务机制

最后我们的场景再来扩展一下:

假设单个项目的构建产物不止一种,例如 Rax 项目需要打包构建为 H5 和 小程序两种类型,两种类型对应的是不同的构建配置,但 build-scripts 只支持一份构建配置, 此时应该怎么办呢?

webpack 其实默认是支持多构建配置执行的,我们只需要向 webpack 的 compiler 实例传入一个数组就行:

const webpack = require('webpack');webpack([  { entry: './index1.js', output: { filename: 'bundle1.js' } },  { entry: './index2.js', output: { filename: 'bundle2.js' } }], (err, stats) => {  process.stdout.write(stats.toString() + '\n');})

基于 webpack 的多配置执行能力,我们可以来考虑为 build-scripts 设计一种多任务机制。 基于这个目的,我们下面来对 build-scripts 进行一下改造:

首先我们来调整一下 ConfigManager 里的逻辑,将 webapck 的默认配置改为数组形式,同时新增 registerTask 方法来进行 webpack 默认配置的注册,同时调整一下 webpack 默认配置引用的相关逻辑。

build-scripts/src/commands/ConfigManager.ts

import _ = require('lodash');  import path = require('path');  import assert = require('assert');  import WebpackChain = require('webpack-chain');  ...  // webpack 配置修改函数类型定义  type IModifyConfigFn = (defaultConfig: WebpackChain) => void;+ // webpack 任务配置类型定义+ export interface ITaskConfig {+   name: string;+   chainConfig: WebpackChain;+   modifyFunctions: IModifyConfigFn[];+ }  class ConfigManager {-   // webpack 配置-   public config: WebpackChain;+   // webpack 配置列表+   public configArr: ITaskConfig[];    // 用户配置    public userConfig: IConfig;    // 用户配置注册信息    private userConfigRegistration: IUserConfigRegistration;-   // 已注册的 webpack 配置修改函数-   private modifyConfigFns: IModifyConfigFn[];    constructor() {+     this.configArr = [];      this.userConfig = {};      this.userConfigRegistration = {};-     this.modifyConfigFns = [];    }-   /**-     * 设置 webpack 配置-    *-    * @param {WebpackChain} config-    * @memberof ConfigManager-    */-   public setConfig = (config: WebpackChain) => {-     this.config = config;-   };+   /**+    * 注册 webpack 任务+    *+    * @param {string} name+    * @param {WebpackChain} chainConfig+    * @memberof ConfigManager+    */+   public registerTask = (name: string, chainConfig: WebpackChain) => {+     const exist = this.configArr.find((v): boolean => v.name === name);+     if (!exist) {+       this.configArr.push({+         name,+         chainConfig,+         modifyFunctions: [],+       });+     } else {+       throw new Error(`[Error] config '${name}' already exists!`);+     }+   };    /**     * 注册 webpack 配置修改函数     *+    * @param {string} name     * @param {(defaultConfig: WebpackChain) => void} fn     * @memberof ConfigManager     */-   public onGetWebpackConfig = (fn: (defaultConfig: WebpackChain) => void) => {-     this.modifyConfigFns.push(fn);-   };+   public onGetWebpackConfig = (+     name: string,+     fn: (defaultConfig: WebpackChain) => void+   ) => {+     const config = this.configArr.find((v): boolean => v.name === name);++     if (config) {+       config.modifyFunctions.push(fn);+     } else {+       throw new Error(`[Error] config '${name}' does not exist!`);+     }+   };    /**     * 注册用户配置     *     * @param {IUserConfigArgs[]} configs     * @memberof ConfigManager     */    public registerUserConfig = (configs: IUserConfigArgs[]) => {      ...    };    /**     * 获取用户配置     *     * @private     * @return {*}     * @memberof ConfigManager     */    private getUserConfig = () => {      ...    };    /**     * 执行注册用户配置     *     * @param {*} configs     * @memberof ConfigManager     */    private runUserConfig = async () => {      for (const configInfoKey in this.userConfig) {       ...        // 配置值更新到默认 webpack 配置        if (configInfo.configWebpack) {-         await configInfo.configWebpack(this.config, configValue);+         // 遍历已注册的 webapck 任务+         for (const webpackConfigInfo of this.configArr) {+           await configInfo.configWebpack(+             webpackConfigInfo.chainConfig,+             configValue+           );+         }        }      }    };    /**     * 执行插件     *     * @private     * @memberof ConfigManager     */    private runPlugins = async () => {      for (const plugin of this.userConfig.plugins) {        const pluginPath = require.resolve(plugin, { paths: [process.cwd()] });        const pluginFn = require(pluginPath);        await pluginFn({-         setConfig: this.setConfig,+         registerTask: this.registerTask,          registerUserConfig: this.registerUserConfig,          onGetWebpackConfig: this.onGetWebpackConfig,        });      }    };    /**     * 执行 webpack 配置修改函数     *     * @private     * @memberof ConfigManager     */    private runWebpackModifyFns = async () => {-     this.modifyConfigFns.forEach((fn) => fn(this.config));+     for (const webpackConfigInfo of this.configArr) {+       webpackConfigInfo.modifyFunctions.forEach((fn) =>+         fn(webpackConfigInfo.chainConfig)+       );+     }    };    /**     * webpack 配置初始化     */    public setup = async () => {      // 获取用户配置      this.getUserConfig();      // 执行插件      await this.runPlugins();      // 用户配置校验及合并      await this.runUserConfig();      // 执行 webpack 配置修改函数      await this.runWebpackModifyFns();    };  }  export default ConfigManager;

build 命令执行时的构建配置获取也需要改为数组的形式。

build-scripts/src/commands/build.ts

import * as webpack from 'webpack';  import ConfigManager from '../core/ConfigManager';  export = async () => {    // 初始化配置管理类    const manager = new ConfigManager();    // webpack 配置初始化    await manager.setup();    // 实例化 webpack-   const compiler = webpack(manager.config.toConfig());+   const compiler = webpack(+     manager.configArr.map((config) => config.chainConfig.toConfig())+   );    // 执行 webpack 编译    compiler.run((err, stats) => {      compiler.close((closeErr) => {});    });  };

插件 build-plugin-base 也需要调整默认构建配置的注册方式。

build-plugin-base/index.js

const Config = require('webpack-chain');  const path = require('path');  const rootDir = process.cwd();- module.exports = async ({ setConfig, registerUserConfig }) => {+ module.exports = async ({ registerTask, registerUserConfig }) => {    /**     * 设置默认配置     */    const buildConfig = new Config();    ...-   setConfig(buildConfig)+   registerTask('base', buildConfig);    /**     * 注册用户配置     */    registerUserConfig([     ...    ]);  };

插件 build-plugin-xml 也需要添加上对应的 webpack 任务名称参数。

build-plugin-xml/index.js

module.exports = async ({ onGetWebpackConfig }) => {-   onGetWebpackConfig((webpackConfig) => {+   onGetWebpackConfig('base', (webpackConfig) => {      webpackConfig.module        .rule('xml')        .before('ts')        .test(/\.xml$/i)        .use('xml-loader')        .loader(require.resolve('xml-loader'));    });  };

通过以上的改造,我们为 build-scripts 增加了多任务执行的机制,可以实现单个项目下的多构建任务执行

改造完成后,整体的执行流程如下:

图 7.png

三、写在最后

以上我们通过场景演进的方式,对 build-scripts 核心的设计原理和相关方法进行了讲解。通过以上的分析,我们可以看出 build-scripts 本质上是一个具有灵活插件机制的配置管理方案,不仅仅局限于 webpack 配置,任何有跨项目间配置复用及扩展的场景,都可以借助 build-scripts 的设计思路。

注:文中涉及示例代码可通过仓库 __ build-scripts-demo[2]_ 查看,同时 build-scripts 中未介绍到的相关方法,感兴趣的同学也可以通过仓库 build-scripts[3] 阅读相关源码。_

参考资料

[1]

官方文档: _https://github.com/neutrinojs/webpack-chain_

[2]

_ build-scripts-demo_: _https://github.com/CavsZhouyou/build-scripts-demo_

[3]

build-scripts: _https://github.com/ice-lab/build-scripts_